东南大学2022年少年生报名操作说明
发布时间:2021-10-27 09:24:48 阅读量:
东南大学是教育部批准的首批招收少年生的学校之一,根据教育部相关文件精神,东南大学2022年继续招收少年生。报名时间自2021年10月20日至10月29日。你知道具体的报名流程吗?快来学习一下吧~
01 登录系统
进入东南大学招生报名管理报名网址:
http://bkzs.seu.edu.cn/bkzs/sys/zsbmglappseu/login/index.do
点击“立即注册”,进行注册。注册成功后,返回登录界面,输入注册手机号、密码及验证码登录;(建议使用谷歌浏览器)

02 报名流程
1.进入系统后点击右上角“报名申请”,点击“少年生”报名。

2.进入报名页面后,点击右侧头像处上传本人彩色正面头像照,依次据实填写个人信息,填写完整无误后,点击“保存并下一步”。

3.填写所在学习阶段的成绩,没有成绩请填无,没有排名请选0,确认无误后点击“保存并下一步”。

4.根据简章要求和自身教育经历,选择报考条件及报考专业,有且仅可选择一个专业报考(注:本项目不支持选择感兴趣的专业),并按照要求填写个人陈述,报名时间截止后无法更改。确认填报无误后点击“保存并下一步”。

5.上传身份证正反面或户口本本人页,上传照片须清晰可见。确认无误后点击“保存并下一步”。

6.核对申请表信息(注:是否服从调剂一栏系统默认为“否”),无误后点击“导出申请表”并打印,点击“保存并下一步”。

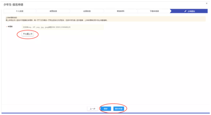
7.学生本人签署,所在中学负责人签字盖学校公章后点击“上传”,上传考生本人签名的申请表,每一页下方及最后一页考生签名处均须签名并有中学签字盖章。点击上传图片(注:不支持PDF、Word),可放大浏览上传照片,确认上传申请表完整且无误后,点击“保存”、“提交申请”即为完成报名。

03 查看报名状态
报名完成后考生可在此页面查看报名状态。

01 登录系统
进入东南大学招生报名管理报名网址:
http://bkzs.seu.edu.cn/bkzs/sys/zsbmglappseu/login/index.do
点击“立即注册”,进行注册。注册成功后,返回登录界面,输入注册手机号、密码及验证码登录;(建议使用谷歌浏览器)

02 报名流程
1.进入系统后点击右上角“报名申请”,点击“少年生”报名。

2.进入报名页面后,点击右侧头像处上传本人彩色正面头像照,依次据实填写个人信息,填写完整无误后,点击“保存并下一步”。

3.填写所在学习阶段的成绩,没有成绩请填无,没有排名请选0,确认无误后点击“保存并下一步”。

4.根据简章要求和自身教育经历,选择报考条件及报考专业,有且仅可选择一个专业报考(注:本项目不支持选择感兴趣的专业),并按照要求填写个人陈述,报名时间截止后无法更改。确认填报无误后点击“保存并下一步”。

5.上传身份证正反面或户口本本人页,上传照片须清晰可见。确认无误后点击“保存并下一步”。

6.核对申请表信息(注:是否服从调剂一栏系统默认为“否”),无误后点击“导出申请表”并打印,点击“保存并下一步”。

7.学生本人签署,所在中学负责人签字盖学校公章后点击“上传”,上传考生本人签名的申请表,每一页下方及最后一页考生签名处均须签名并有中学签字盖章。点击上传图片(注:不支持PDF、Word),可放大浏览上传照片,确认上传申请表完整且无误后,点击“保存”、“提交申请”即为完成报名。

03 查看报名状态
报名完成后考生可在此页面查看报名状态。

400-800-8273